உள்நுழைக
  • தரிதுகள்
  • அழைக்கவும்

  • தலைமை மாற்றவும்

Translate not found: free trial for 14 days
இப்போது தொடங்குங்கள், பிறகு ஒரு திட்டத்தை தேர்ந்தெடுங்கள்.

Translate not found: no credit card required no obligation no risk
அணி 3
69.90
மேலதிகமாக செலவில்லாமல்
மாதத்திற்கு
  • 10 அணியர்கள்
  • 10 Translate not found: projects3
  • 10 Translate not found: gb Translate not found: per_team
  • Translate not found: roles_and_chats
  • Translate not found: ai-services
  • Translate not found: integra
Translate not found: free trial for 14 days
இப்போது தொடங்குங்கள், பிறகு ஒரு திட்டத்தை தேர்ந்தெடுங்கள்.
Translate not found: no credit card required no obligation no risk
அணி 3
69.90
மேலதிகமாக செலவில்லாமல்
மாதத்திற்கு
  • 10 அணியர்கள்
  • 10 Translate not found: projects3
  • 10 Translate not found: gb
  • Translate not found: roles_and_chats
  • Translate not found: ai-services
  • Translate not found: integra
Translate not found: ai_
CRM
Translate not found: services_for_business

உயிரியல் வேலைக்கு முழுத்திருஷ்டி Translate not found: together

Translate not found: projects_people_knowledge_and_much_more_a_platform_that_makes_things_easier

தொடங்கு
தயாரிப்புகள்

Translate not found: set_up_your_workspace வேலிடை

Translate not found: from_workflow_tools_to_connections_and_beyond_theres_much_more_to_explore

காந்த் வரைபடங்கள்

Translate not found: the_gantt_chart_clearly_shows_the_project_plan

கடிகாரம்

Translate not found: interactive_online_whiteboard_for_teamwork_

கன்பான்

Translate not found: visualize_the_workflow

குட்டி பட்டியல்கள்

Translate not found: all_tasks_are_in_front_of_your_eyes_add

கலேண்டர்

Translate not found: projects_tasks_and_events_in_one_overview

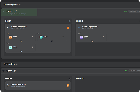
Translate not found: sprints

Translate not found: flexible_planning_without_progress_in_real_time

CRM

Translate not found: set_up_a_crm_structur

  • நிபந்தனையுடன் திட்டமிடு காந்த் வரைபடங்கள்
    Translate not found: schedule_adjust_and_track_relations_to_ensure_that_projects_stay_on_time_
  • வேலை ஒழுங்குபடுத்தவும் கடிகாரம்
    Translate not found: structure_projects_monitor_progress_and_keep_everything_under_control
  • Translate not found: visualize_workflows கன்பான்
    Translate not found: flexible_boards_where_tasks_flow_priorities_stand_out_and_progress_stays_visible
  • ஒவ்வொரு வேலையையும் பிடிக்கவும் செய்யவேண்டிய பட்டியல்கள்
    துரித நோட்ஸ்கள் முதல் முக்கிய இலக்குகள் வரை, ஒவ்வொரு பணியும் ஒரு இடத்தில் தரையிறக்கம் செய்யப்படுகிறது மற்றும் முடிக்கப்படுகிறது.
  • காலத்தை மையமாக்குங்கள் கலேண்டர்
    யோசனை, அட்டவணை, மற்றும் காலக்கெடுக்கள் மற்றும் கூட்டங்களை ஒருங்கிணைக்கவும் அனைத்தையும் ஒரே நேரத்தில் வைத்திருக்கவும்.
  • Translate not found: focus_on_tasks Translate not found: sprints
    Translate not found: keep_the_team_focused_more_r_speed
  • Translate not found: work_anywhere CRM
    Translate not found: one_space_to_post_projects_connect_with_talent_and_build_results_together
  • நிபந்தனையுடன் திட்டமிடு

    காந்த் வரைபடங்கள்

    Translate not found: schedule_adjust_and_track_relations_to_ensure_that_projects_stay_on_time_
    Translate not found: learn_more
  • வேலை ஒழுங்குபடுத்தவும்

    கடிகாரம்

    Translate not found: structure_projects_monitor_progress_and_keep_everything_under_control
    Translate not found: learn_more
  • Translate not found: visualize_workflows

    கன்பான்

    Translate not found: flexible_boards_where_tasks_flow_priorities_stand_out_and_progress_stays_visible
    Translate not found: learn_more
  • ஒவ்வொரு வேலையையும் பிடிக்கவும்

    குட்டி பட்டியல்கள்

    துரித நோட்ஸ்கள் முதல் முக்கிய இலக்குகள் வரை, ஒவ்வொரு பணியும் ஒரு இடத்தில் தரையிறக்கம் செய்யப்படுகிறது மற்றும் முடிக்கப்படுகிறது.
    Translate not found: learn_more
  • காலத்தை மையமாக்குங்கள்

    கலேண்டர்

    யோசனை, அட்டவணை, மற்றும் காலக்கெடுக்கள் மற்றும் கூட்டங்களை ஒருங்கிணைக்கவும் அனைத்தையும் ஒரே நேரத்தில் வைத்திருக்கவும்.
    Translate not found: learn_more
  • Translate not found: focus_on_tasks

    Translate not found: sprints

    Translate not found: flexible_planning_without_progress_in_real_time
    Translate not found: learn_more
  • Translate not found: work_anywhere

    CRM

    Translate not found: one_space_to_post_projects_connect_with_talent_and_build_results_together
    Translate not found: learn_more

Translate not found: unite_projects_teams_and_talents_on_platform_built_for_successful_work_all_the_gears_of_your_projects_spinning_in_one_place_together

இப்போது முயற்சிக்கவும்
  • கன்பான்
  • கடிகாரம்
  • காந்த் வரைபடங்கள்
  • Translate not found: sprints
  • Translate not found: documents
  • அட்டவணைகள்
  • கலேண்டர்
  • அறிக்கைகள்
  • Translate not found: wikis
  • CRM
  • Translate not found: ai_
பலன்கள்

Translate not found: your_command_center_for_effective_work Translate not found: effective_work

Translate not found: workspace_full_of_smart_moves_turn_small_sparks_into_big_projects

ஒரே ஒன்றாக உள்ள திட்ட இயந்திரம்

Translate not found: plan_track_and_adjust_projects_without_switching_apps_ensuring_smoother_workflows
இப்போது பதிவு செய்யவும்
அதிக விளைவித்தன்மை

Translate not found: all_your_projects_under_one_roof

திட்டமிடல் முதல் வேலைக்கு அமர்த்துதல்
இலவசமாக தொடங்குங்கள்
Translate not found: chat_share_files_and_coordinate_across_teams_keep_all_discussions_files_and_updates_in_one_place

Translate not found: hire_smart_work_smooth

Translate not found: instantly_find_and_assign_tasks_to_skilled_freelancers_ensuring_projects_move_forward_efficiently_while_maintaining_quality
Translate not found: plan1
Translate not found: track
Translate not found: deliver
கேள்விகளும் பதில்களும்

Translate not found: got_questionsநாம் உங்களைப் பெற்றுள்ளோம்

Translate not found: our_mission_is_to_make_work_effortless_and_that_includes_guidance_for_closer_look_at_every_detail_check_out_our_full_faq_section_read_more_answers_
ZIO எவ்வாறு எல்லாவற்றுக்கும் மாறுபடுகிறது?
Translate not found: zio_is_a_single_platform_combined_crm
Translate not found: who_is_zio_built_for__individuals_teams_or_companies
Translate not found: zio_is_designed_for_teams_and_entrepreneurs
ZIOன் விலை எவ்வளவு?
Translate not found: zio_offers_8_personalized_pricing_plans_for_different_types_of_teams_from_19__to_495___choose_your_perfect_fit_learn_more_about_it_in_tariffs___tab Translate not found: tariffs_
நான் ZIO-ஐ இலவசமாகப் பயன்படுத்த முடியுமா?
நிச்சயம்! நீங்கள் ZIO வேலைநிறுத்தத்தில் அணியுடன் வேலை செய்ய வேண்டுமென்றால், நீங்கள் எதாவது வாங்க தேவையில்லை ஆனால் நீங்கள் செய்தால் — முதலில் எங்கள் இலவச திட்டத்தை முயற்சித்து, பிறகு உங்கள் தேவைகள் அதிகரிக்கப்பட்டபோது எப்போது வேண்டுமானாலும் மேம்படுத்துங்கள்.
Translate not found: how_do_for_business
Translate not found: just_create_crm_will_work
ZIOவில் எந்த பணம் செலுத்தும் விருப்பங்கள் கிடைக்கின்றன?
Translate not found: zio_offers_secure_online_payments_with_multiple_options_you_can_pay_in_usd_or_rub_depending_on_your_preferences_and_all_transactions_are_processed_safely_within_the_platform
ZIOல் திட்டங்கள் மற்றும் கட்டணங்களை நிர்வகிக்குவது பாதுகாப்பானதா?
மகிழ்ச்சியாகவே! ZIO உங்கள் தரவுகள் மற்றும் பரிமாற்றங்களை பாதுகாக்க தொழில்துறை معیار பாதுகாப்பு நடவடிக்கைகளை பயன்படுத்துகிறது, எனவே நீங்கள் கவலைப்படாது உங்கள் வேலை மீது கவனம் செலுத்தலாம்.